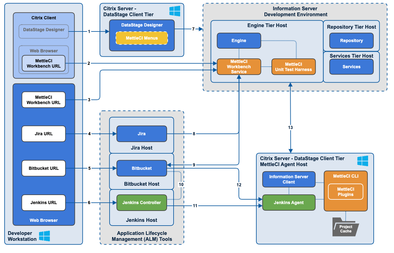
Virtual Desktop Example Topology
An example topology for an environment using the following technologies:
Citrix desktop virtualisation
Atlassian Bitbucket Git repository
Atlassian Jira work item management platform
Jenkins build tool
Components connections
# | Description | Access notes |
|---|---|---|
1 | The Citrix client running on your Developer Workstation presents a virtualised DataStage Designer client to your Developer | Dependent upon your Citrix configuration. See the Citrix documentation. |
2 | Depending upon your Citrix configuration, the MettleCI menu items in the virtualised DataStage client invoke the MettleCI Workbench interface in a virtualised browser window served by Citrix, or… | The browser running on your Citrix DataStage Client can access the MettleCI Workbench Service using a port that you choose and configure. |
3 | .. in a native browser window on your Developer Workstation. In either case this communicates (over ports you configure) with the MettleCI Workbench Service running on your DataStage Engine. | The browser running natively on your local machine can access the MettleCI Workbench Service using a port that you choose and configure. |
4 | Your work item management tool (e.g. Atlassian Jira) can be accessed from your Developer Workstation by configuring network access to the the relevant host ports. | The Jira user interface accessed from your browser configured to use any port you wish. |
5 | Your Git tool (e.g. Atlassian Bitbucket) can be accessed from your Developer Workstation by configuring network access to the the relevant host ports. | Your Git tool is accessed using ports configured within that tool. For example, you can configure the ports for Atlassian Bitbucket Server. |
6 | Your build tool (e.g. Jenkins) can be accessed from your Developer Workstation by configuring network access to the the relevant host ports. | The Jenkins Controller and Agents communicate using a set of default ports which can be modified through the use of a reverse proxy. |
7 | The virtualised DataStage Designer client running on Citrix will need regular access to DataStage Service and Engine tiers, as documented by IBM. | The DataStage Client tier running on your Citrix environment uses standard IBM DataStage ports. |
8 | Your MettleCI Workbench will need network access to your Jira server to perform Work item lookup from the Workbench’s Git Commit page. | The Jira API uses the same as is used to access the Jira user interface from your browser, whatever your organization has configured that to be. |
9 | Your MettleCI Workbench will need network access to your Bitbucket server to commit work to your Git repositories. | Workbench accesses your Git repositories using the references they publish - usually via HTTPS (port 443) or SSH (port 22). |
10 | The Jenkins Controller running on your Jenkins host will need network access to your Bitbucket instance to poll for, and retrieve, changes to your Git repositories | TBC |
11 | The Jenkins Controller running on your Jenkins host will need network access to the Jenkins Agent running on the MettleCI Agent Host. | The Jenkins Controller and Agents communicate with reach other using a set of default ports which can be modified through the use of a reverse proxy. |
12 | The Jenkins Agent will require access to the Bitbucket repository in order to checkout newly-committed artefacts for deployment, as well as accessing the Compliance repository to fetch its constituent rules. | The Jenkins Agent accesses your Git repositories using the references they publish - usually via HTTPS (port 443) or SSH (port 22). |
13 | The Jenkins Agent, MettleCI CLI, and DataStage Client programs running on the MettleCI Agent Host will require network access to the DataStage Service and Engine tiers. | The DataStage Client tier running on your Citrix environment uses standard IBM DataStage ports. The MettleCI CLI will communicate with the DataStage host over SSH on your specified port. |
